基于cas server 4.x 代码以及CAS 1.0协议。
背景
单点登录(Single Sign On)在多个应用系统中,用户只需要登录一次就可以访问所有相互信任的应用系统。 CAS(Central Authentication Service),中央认证服务,一个开源的SSO框架。
CAS ticket相关概念
TGT (Ticket Grangting Ticket)
TGT是CAS为用户签发的登录票据,拥有了TGT,用户就可以证明自己在CAS成功登录过。 用户在CAS认证成功后,生成一个TGT对象,放入自己的缓存,同时生成TGC cookie,写入浏览器。TGT对象的ID就是cookie的值。
TGC (Ticket Granting Cookies)
存放用户身份认证凭证的cookie,在浏览器和CAS Server间通讯时使用。 当HTTP再次请求,如果传过来 CAS生成的cookie,则CAS以此cookie值为key查询缓存中有无TGT,如果有的话,则说明用户之前登录过,如果没有,则用户需要重新登录。
ST(Service Ticket)
ST是CAS为用户签发的访问某一service的票据。用户访问service时,service发现用户没有ST,则要求用户去CAS获取ST。 用户向CAS发出获取ST的请求,如果用户的请求中包含cookie,则CAS会以此cookie值为key查询缓存中有无TGT,如果存在TGT,则用此TGT签发一个ST,返回给用户。 用户凭借ST去访问service,service拿ST去CAS验证,验证通过后,允许用户访问资源。
小结
- TGT:在CAS登录后,server端保留的凭证。
- TGC:登录后的cas server cookies。根据TGC反查TGT,判断用户是否登录。
- ST:一次性使用,service拿ST去CAS验证。
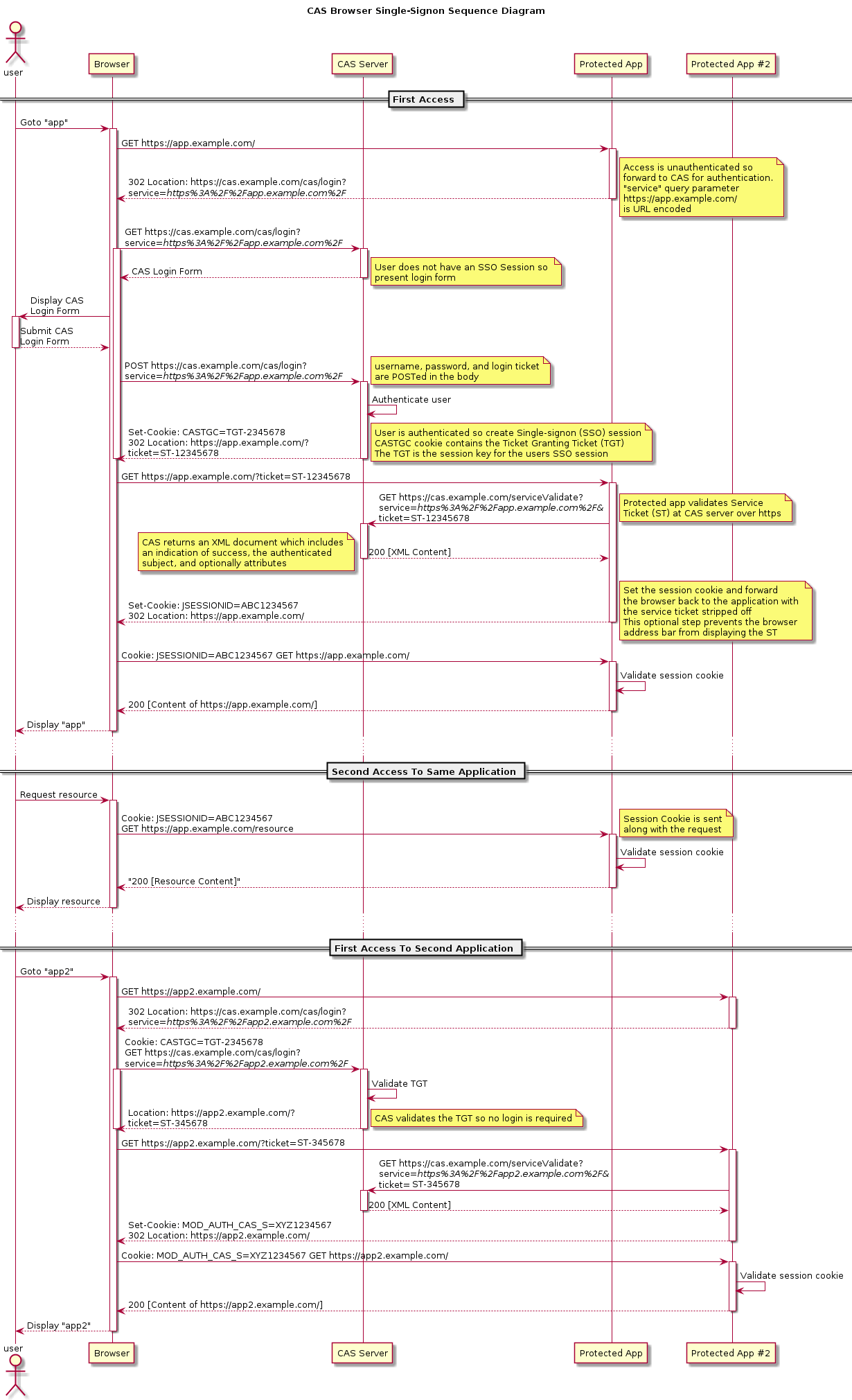
CAS 登录流程

图片来源自官网。
TLDR:app先检查JSESSIONID有效性。如果session无效,则检查有无ST。有ST则去CAS server校验ST有效性;没有ST则告诉客户端去CAS server登录。
留意登录流程的302响应和cookies变化。
- 未登录的用户访问受保护的资源。
- 第一个302: app发现用户未验证。app通过返回302响应,把cas登录地址、访问servcie(作为url参数)告诉浏览器。
- 浏览器处理302响应,重定向到cas登录页。
- 用户登录。
- 第二个302: CAS server验证用户登录成功,生成了TGT,并且向客户端写入TGC cookies。同时返回302, 告诉浏览器要跳转的(service)地址,并且携带service ticket。
- 浏览器处理302响应,访问目标app(第1步访问的资源)。
- app向CAS server验证ST的有效性。
- 第三个302: ST验证成功后,app为用户创建session。JSESSIONID写入cookies,返回302告诉浏览器要跳转的地址。
- 浏览器处理302响应,携带JSESSIONID访问app目标路径。
- app检验session有效性,返回响应。
当浏览器登录cas后,第一次访问另一个受保护的app2:
- 浏览器访问app2,这时候没有app2的JSESSION。
- 第一个302: app2告诉浏览器重定向到CAS server登录,以及要访问的service。
- 因为之前在CAS server登录过(假设登录未过期),再次访问CAS server,携带了TGC cookies。
- 第二个302: CAS server根据TGC,验证了TGT有效,告诉浏览器重定向到目标service,并且为要访问的service颁发ST。
- 接下来app2验证ST有效,创建session,重定向,blablabla。。。
留意cookies的作用域:
- TGC cookies默认有效域是
/cas。 - app有效域是
/app。 - app2有效域是
/app2。 不同app根据各自的JESSIONID判定登录状态。 如果多个app的context-root相同,则JSESSIONID会被相互覆盖!
留意访问cas server登录的url,service写在url参数上。
一个有效的TGC cookies,可以在多个app创建session。
ajax和302问题
请求分为普通请求(HttpRequest)和Ajax请求(XMLHttpRequest)。 ajax请求跨域的时候,默认不会携带cookie。 在做前端后端接入cas,前端使用ajax发送请求,遇到问题:ajax请求处理不了302响应,导致cas server返回的重定向跳转无法被正确处理。
具体方案以后文章再展开。